日本語 English
株式会社ヒューリンクス
TEL:03-5642-8385
営業時間:9:00-17:30

柔軟なレイアウトを提供する「yFiles.NET」の紹介

【1】 概要

  • Microsoft VisualStudio の C# (.NET) 環境にて、Windows フォームに基づくアプリケーションを開発するためのライブラリーを提供します。

    グラフ、ダイアグラム、ネットワーク図の分析や可視化機能に特化したアプリケーションを作成できます。

【2】 特徴

1) グラフの解析と自動最適レイアウト機能

 グラフや、ダイアグラム、ネットワーク図の作成時、以下のような強力な解析機能を提供します。それは、最短経路探索やスパンニング・ツリー・アルゴリズムなどです。通常のコーディングでは、多くのステップを必要としますが、yFiles.NET ではシンプルな関数として容易に実現することができます。

 階層構造、直交レイアウト、円環状レイアウトなどの多様なレイアウトを提供します。また、種々のレイアウトを組み合わせて、洗練された簡潔なレイアウトを実現できます。

 yFiles.NET のルーティング機能により、グラフ要素間の接続を最適化したり、よりスッキリした結線を可能にします。

2) グラフ属性に対する強力なコントロール機能

 Windowsフォームに対して、豊富なコントロールを提供します。その結果、ダイアグラムを直感的に操作できます。

 マウスによるシンプルな操作で、ダイアグラムの属性を容易に編集できます。

 以下のような種々の編集機能を提供します。

  • ズームによる拡大・縮小
  • 編集操作の取消・再実行 (UNDO/REDO)
  • クリップボード機能(カット、コピー、貼り付け)
  • エクスポート (画像として保存) や印刷機能

【3】 応用事例

1) ドキュメント管理

      ドキュメント管理

  • 階層構造を持ったツリー・ビューにより、多種のドキュメントを系統的に管理できます。CSVファイルやデータ・ベースから読み出したデータをツリー・ビューに渡すことができます。
  • ツリー・ビューの階層の並びをメニューから指定できます。
  • ツリー・ビューの各要素は、フォルダー (青色、オレンジ色) とファイル (緑色)
    です。
  • フォルダーは展開された状態 (青色) と縮退した状態 (オレンジ色) で表現されます。また、そのフォルダーに含まれる要素数が () 内の数字で示されます。
  • ファイルに添付データがある場合は、添付データの形式に対応したアイコンが付加されます。
    例えば、PDF、エクセル、ワードなどです。
    このアイコンをクリックすると、添付データに対応したビュワーが起動されます。

2) ネットワーク・システム管理

  ネットワーク・システム管理

  • ネットワーク・リソースの構成を管理したり、個々の構成要素の状態を監視したりできます。
  • データ・ベースより読み出したデータに基づいて、ダイアグラムを描画します。
  • 各構成要素の状態は、データ・ベースより逐一更新して、異常状態を素早く通知できます。
  • 構成要素をいくつかのグループに分けて、各グループ毎に展開したり縮退させたりできます。注目するグループだけを展開して表示することにより、システムの管理を効率良く行えます。
  • 各構成要素の属性を確認したり、内容を更新したりして管理できます。

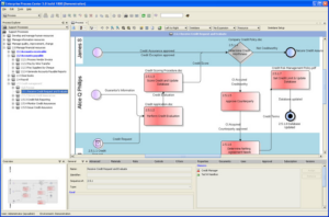
3) ビジネス・ワーク・フロー管理

  ビジネス・ワーク・フロー管理

  • ビジネス用のワーク・フローを定義して、その進捗を管理できます。
  • ワーク・フローの各ノードの状態に従って、ノード属性 (形状や背景色など) を更新することにより、視覚的にワーク・フローを管理できます。

4) データベース・スキーマの可視化

  データベース・スキーマの可視化

  • データ・ベースを構成するテーブルの定義 (スキーマ) を可視化できます。
  • 複数テーブルに関連する複雑な定義をダイアグラム的に可視化することによりテーブル相互の関係を明確に把握することができます。
  • 種々パラメータの条件設定を変更して、テーブル間の詳細情報を簡潔なダイアグラム上の変化として表示できます。その結果、テーブル間の相互関係を把握することができます。

5) ソフトウェア・モジュール間の依存関係の可視化

ソフトウェア・モジュール間の依存関係の可視化

  • 大規模ソフトウェアは、通常多くのモジュールで構成されます。その多くのモジュール間の複雑な依存関係をビジュアルなダイアグラムとして可視化します。
  • 特定のモジュールを修正した時に影響するモジュールを把握することで、システム全体の信頼性を高めることができます。